你有没有想过,驾驶一辆汽车,就像是玩一款高级的电子游戏呢?在这个游戏中,ADAS系统(高级驾驶辅助系统)就像是你的超级助手,帮你规避风险,提高行车安全。而要确保这个超级助手发挥出最佳状态,就需要一个强大的标定工具。今天,就让我带你一探究竟,看看这个神奇的ADAS系统标定工具是如何工作的。
ADAS系统:你的行车守护神

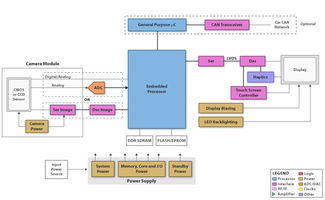
首先,我们来认识一下ADAS系统。它是由多个传感器、摄像头、雷达等组成的智能系统,可以实时监测车辆周围的环境,并在必要时提供辅助驾驶功能。比如,车道保持辅助、自适应巡航控制、紧急制动等,都是ADAS系统的一部分。
标定工具:ADAS系统的调校师

那么,什么是ADAS系统标定工具呢?简单来说,它就像是ADAS系统的调校师,负责确保各个传感器、摄像头、雷达等部件的准确性和一致性。只有经过精确的标定,ADAS系统才能在复杂的路况下,准确判断周围环境,提供有效的辅助。
标定工具的工作原理

标定工具的工作原理其实并不复杂。它通过以下步骤,对ADAS系统进行精确的调校:
1. 数据采集:首先,标定工具会收集车辆各个传感器、摄像头、雷达等部件的数据。这些数据包括车辆的速度、位置、角度等。
2. 数据分析:接着,标定工具会对采集到的数据进行处理和分析,找出其中的误差和偏差。
3. 参数调整:根据分析结果,标定工具会对ADAS系统的参数进行调整,使其达到最佳状态。
4. 验证测试:标定工具会对调整后的ADAS系统进行验证测试,确保其性能符合要求。
标定工具的类型
目前,市场上常见的ADAS系统标定工具有以下几种:
1. 硬件标定工具:这类工具通常由专业的设备组成,如标定台、标定车等。它们可以提供精确的标定环境,确保ADAS系统的性能。
2. 软件标定工具:这类工具通过计算机软件实现,可以方便地进行远程标定。它们适用于一些简单的ADAS系统。
3. 组合标定工具:这类工具结合了硬件和软件的优势,既可以提供精确的标定环境,又可以方便地进行远程标定。
标定工具的应用场景
ADAS系统标定工具在以下场景中发挥着重要作用:
1. 新车生产:在汽车生产过程中,标定工具可以确保ADAS系统的性能符合要求。
2. 维修保养:在汽车维修保养过程中,标定工具可以帮助维修人员快速、准确地诊断和修复ADAS系统的问题。
3. 道路测试:在道路测试过程中,标定工具可以实时监测ADAS系统的性能,确保其安全可靠。
ADAS系统标定工具是确保ADAS系统性能的关键。通过精确的标定,ADAS系统可以更好地保护我们的行车安全。随着科技的不断发展,相信未来会有更多先进的标定工具问世,为我们的行车生活带来更多便利。所以,下次当你驾驶一辆配备ADAS系统的汽车时,不妨对那个默默守护你的超级助手,投去一丝感激之情吧!
网友评论